Appearance
Создание / редактирование прибора
Создание
Для создания прибора воспользуйтесь соответствующей кнопкой в боковой панели управления.
По нажатию на кнопку "Создать", сначала будет предложено выбрать тип СИ, уникальный для каждого вида.

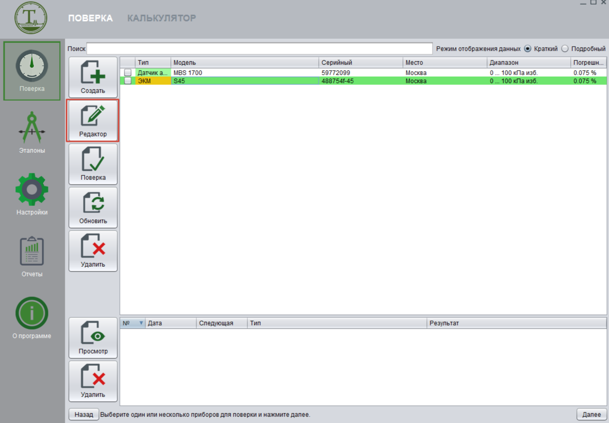
Редактирование

Редактор СИ
Редактор прибора представляет собой диалоговое окно, в котором представлены несколько разделов.
Основные параметры
Общий раздел, идентичный для всех типов СИ.
- Тип
- Модель
- Серийный номер
- Инвентарный номер
- Межповерочный интервал
- Место эксплуатации
- Тэг прибора
- Номер описания типа
- Дата производства
- Дата последней поверки
- Дата следующей поверки

Так же, редактор содержит ряд других разделов, индивидуальных для каждого вида измерения и типа СИ (см. раздел "Интерфейсы").